Designing EDFIN’s Operational Control Centre
Edfin's growth was choked by manual processes and siloed data.
I designed the Digital Infrastructure that automated compliance, centralized workflows, and increased loan processing capacity by 40%.
THE CHALLENGE
Edfin’s integration with an enterprise provider hit various roadblocks. The rigid systems, scattered data, and disjointed team workflows made seamless collaboration nearly impossible.
THE APPROACH
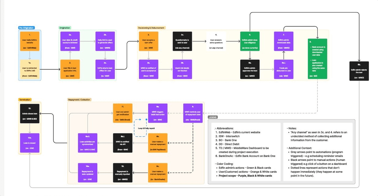
First, we mapped out EDFIN’s processes to get a clear picture of how things worked. Then, we honed in on the right infrastructure tool and tightened the project scope.
Through collaborative sessions, We established a Unified Data Standard, creating a single source of truth for Credit, Risk, and Finance teams to collaborate in real-time.
AUTOMATING GOVERNANCE & RISK
Manual compliance checks are slow and error-prone. We built "Code-Based Compliance" into the dashboard. Impact: The system now automatically flags high-risk loans and enforces multi-level approval hierarchies, ensuring 100% audit readiness without slowing down disbursement.
REBUILDING CONTROL AT THE CORE
To eliminate operational blind spots across EDFIN’s lending workflow, I redesigned the disbursement module to simplify how loans move from approval to payout. The module now handles multi-level approvals, automates fund transfers, ensures proper reconciliation, and provides clear, auditable records for finance and compliance teams.
A UNIFIED VIEW FOR SMARTER DECISION MAKING
With a clear export and date-filter flow for loan applications, stakeholders can quickly access the data they need, make informed decisions, and keep processes running smoothly.
DIGITIZING THE ORIGINATION LAYER
While deploying the control center, we saw that Paper forms were the #1 bottleneck for growth. I designed a digital "Smart Application" system with bi-directional editing.
THE SOLUTION
I redesigned the process with a streamlined multi-step form that cut clutter and sped up data collection.
Admins can now request specific edits (e.g., "Re-upload ID") digitally, eliminating the need for applicants to restart the entire process. This slashed the error correction cycle from days to minutes.
TINY COMPONENTS, MASSIVE IMPACT
I designed sorting, filtering, and exporting tools that combine simplicity with power. Each component was crafted to give users a flexible, intuitive toolset, enabling them to interact with and manage their data efficiently.
IMPACT
By replacing manual spreadsheets with a Centralized Digital Infrastructure, we unlocked the operational capacity needed for Edfin to scale its loan book safely.
40% Faster Approvals
By automating the handover between Credit and Risk teams, we cut the average loan approval time by almost half, allowing the bank to process more volume with the same staff.
80% Early Disbursement
Speed is the primary value prop in microfinance. Post-launch, 8 out of 10 loans are now disbursed 24 hours ahead of the SLA (Service Level Agreement).
100% Data Integrity
We moved from "Spreadsheet Chaos" to a Centralized Ledger. Every action is logged, tracked, and auditable, reducing operational risk to near zero.
We are currently testing models to leverage this new structured data to automate approval for low-risk loans entirely, aiming to reduce manual review time by another 50% in Q4.
Bewdy:
Connecting Beauty Lovers to Top-Rated Salons
Building the platform that links beauty lovers with local salons and stylists for effortless booking and payments.
























